How to authenticate an application user (front-channel)
Front-channel authentication is a user-interactive experience facilitated by OAuth 2.0 or OpenID Connect (OIDC). In short, the result of an OIDC flow includes an access token, an ID token, and a refresh token. An access token is good for 20 minutes, and a new one is easily obtained using the refresh token. As a best practice, several frameworks including ASP.NET, continue to use access tokens until an HTTP 403 error occurs, at which time it uses the refresh token to obtain a new access token and then tries the request again. We have one example (ASP.NET Core 3.1) that demonstrates another routine using middleware that checks the expiration of the token before each request and updates it if necessary. We do not claim this to be the way to do it but share this as one option among several possible solutions.
Not sure which flow to use? Check out the authentication scenarios for various app types.
The client ID is necessary to link the user to an application definition where the redirect URL is specified.
Pre-requisites
- You have received a unique client ID and secret.
- You have whitelisted your redirect URL with SuperOffice.
- You have set up a web page at your redirect URL.
- The application user has a valid username and password.
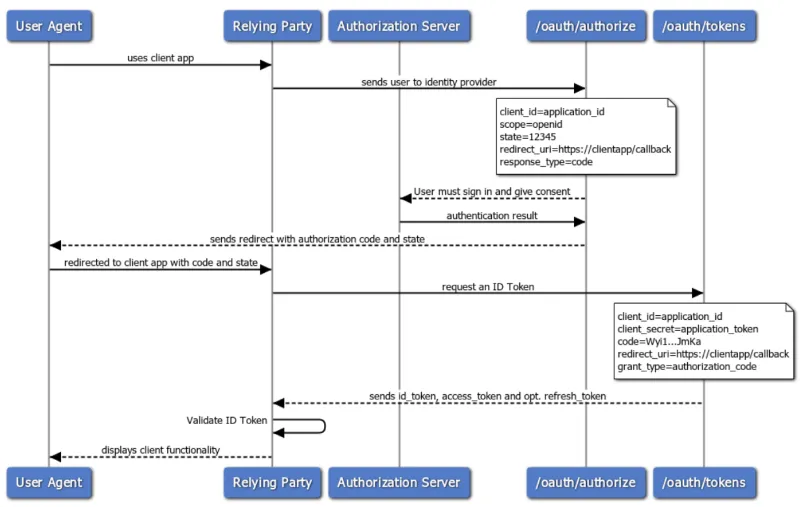
OAuth Authorization Code flow
In the Authorization Code flow, an end-user grants access to a client application that requires consent prior to access tenant resources (web services). The application redirects the user agent, typically a browser, to the authorization endpoint of the Identity Provider.

To start the flow, the user agent sends a request to the Identity Provider authorization URI. You can find both code examples and parameter descriptions in our detailed walk-through of the flow.
Implicit flow
Below is a high-level overview of the flow. For details, check out the Implicit flow scenarios.
-
Forward the user to the SuperOffice CRM Online sign-in page to authenticate.
https://{env}.superoffice.com/login/common/oauth/authorize?response_type=id_token token &client_id=YOUR-APP-ID&redirect_uri=YOUR-REDIRECT-URL&scope=openid&state=12345 &nonce=7362CAEA-9CA5-4B43-9BA3-34D7C303EBA7 -
Receive the authentication token when the sign-in page redirects the user back to your application.